N
Naveen Choudhary
@n8nstein
I create AI-driven n8n workflows that turn repetitive tasks into smooth, hands-off automations. Want to explore an idea? Book a quick consult: https://cal.com/nickchoudhary/30min
🔗 https://n8n.io/creators/n8nstein
Automate Company Data Enrichment with ZoomInfo, Serper & Oxylabs to Google Sheets
n8Naveen Choudhary
2.6k
105

Enrich company domains with business data using Perplexity AI and Google Sheets
n8Naveen Choudhary
911
61

Automated SEC Form D Filings Tracker with Google Sheets Integration
n8Naveen Choudhary
1.4k
89

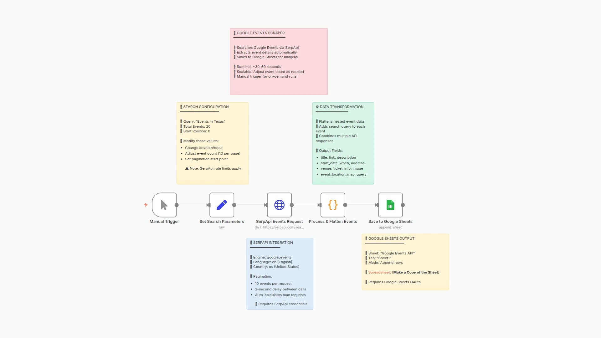
Scrape Google Events data to Google Sheets via SerpApi
n8Naveen Choudhary
1.8k
130

Digest new YouTube videos to Slack with Google Sheets, RapidAPI & GPT-4o-mini
n8Naveen Choudhary
2.3k
114

Google Maps business scraper with contact extraction via Apify and Firecrawl
n8Naveen Choudhary
1.5k
128

Find & Verify Business Emails Automatically with OpenRouter, Serper & Prospeo
n8Naveen Choudhary
740
95