N🔗 https://n8n.io/creators/nalinkrishnan
Nalin
@nalinkrishnan

Automate ABM Research to Outreach with Octave, AI, and Instantly.ai
naNalin
3.0k
220

Discover Decision Makers by Responsibilities (not Titles) with Octave & Airtable
naNalin
1.5k
123

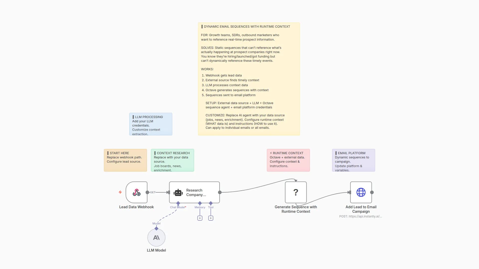
Generate Personalized Email Sequences with Octave, LLM & External Data
naNalin
1.3k
75

Qualify and Enrich Leads with Octave's Contextual Insights and Slack Alerts
naNalin
1.2k
141