Create a Domains-Index API Server with Full Operation Access for AI Agents
Last edited 206 days ago
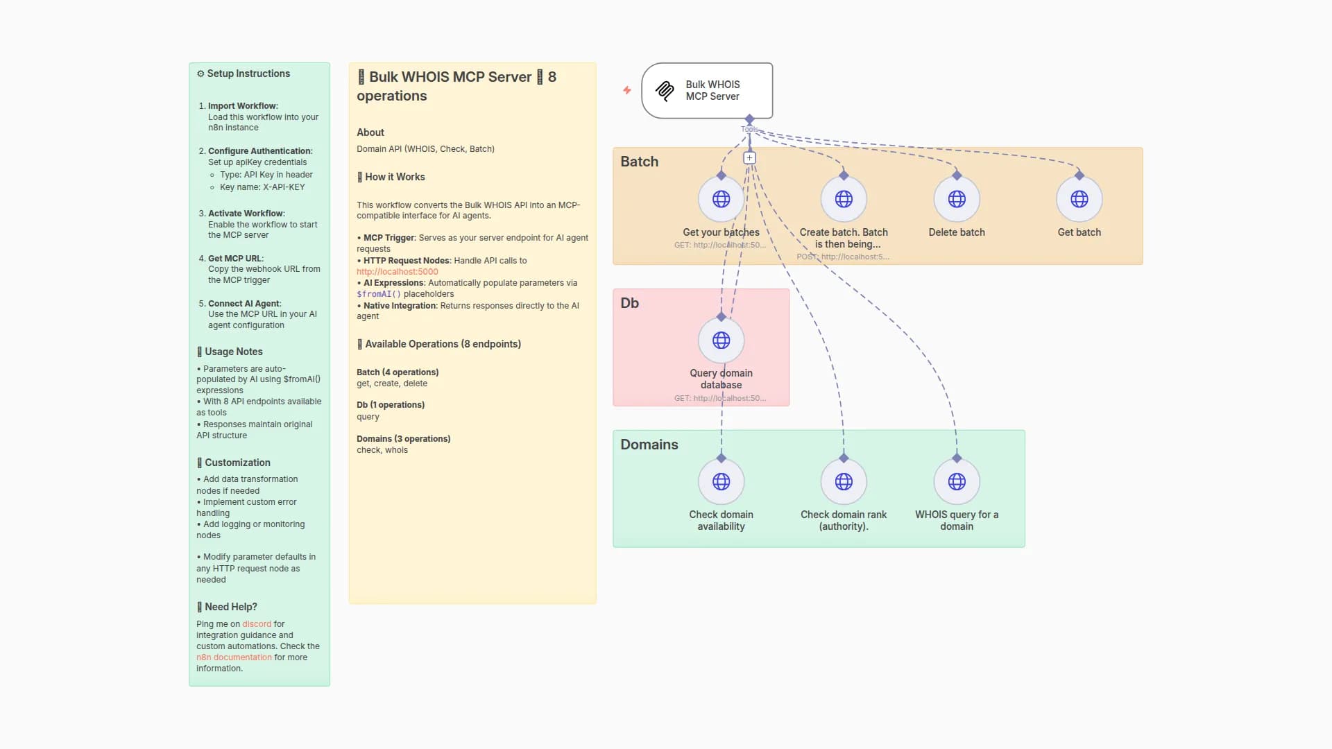
Complete MCP server exposing 14 Domains-Index API operations to AI agents.
⚡ Quick Setup
Need help? Want access to more workflows and even live Q&A sessions with a top verified n8n creator.. All 100% free?
- Import this workflow into your n8n instance
- Credentials Add Domains-Index API credentials
- Activate the workflow to start your MCP server
- Copy the webhook URL from the MCP trigger node
- Connect AI agents using the MCP URL
🔧 How it Works
This workflow converts the Domains-Index API into an MCP-compatible interface for AI agents.
• MCP Trigger: Serves as your server endpoint for AI agent requests
• HTTP Request Nodes: Handle API calls to /v1
• AI Expressions: Automatically populate parameters via $fromAI() placeholders
• Native Integration: Returns responses directly to the AI agent
📋 Available Operations (14 total)
🔧 Domains (9 endpoints)
• GET /domains/search: Domains Database Search
• GET /domains/tld/{zone_id}: Get TLD records
• GET /domains/tld/{zone_id}/download: Download Whole Dataset for TLD
• GET /domains/tld/{zone_id}/search: Domains Search for TLD
• GET /domains/updates/added: Get added domains, latest if date not specified
• GET /domains/updates/added/download: Download added domains, latest if date not specified
• GET /domains/updates/deleted: Get deleted domains, latest if date not specified
• GET /domains/updates/deleted/download: Download deleted domains, latest if date not specified
• GET /domains/updates/list: List of updates
🔧 Info (5 endpoints)
• GET /info/api: GET /info/api
• GET /info/stat/: Returns overall stagtistics
• GET /info/stat/{zone}: Returns statistics for specific zone
• GET /info/tld/: Returns overall Tld info
• GET /info/tld/{zone}: Returns statistics for specific zone
🤖 AI Integration
Parameter Handling: AI agents automatically provide values for:
• Path parameters and identifiers
• Query parameters and filters
• Request body data
• Headers and authentication
Response Format: Native Domains-Index API responses with full data structure
Error Handling: Built-in n8n HTTP request error management
💡 Usage Examples
Connect this MCP server to any AI agent or workflow:
• Claude Desktop: Add MCP server URL to configuration
• Cursor: Add MCP server SSE URL to configuration
• Custom AI Apps: Use MCP URL as tool endpoint
• API Integration: Direct HTTP calls to MCP endpoints
✨ Benefits
• Zero Setup: No parameter mapping or configuration needed
• AI-Ready: Built-in $fromAI() expressions for all parameters
• Production Ready: Native n8n HTTP request handling and logging
• Extensible: Easily modify or add custom logic
🆓 Free for community use! Ready to deploy in under 2 minutes.
You may also like
New to n8n?
Need help building new n8n workflows? Process automation for you or your company will save you time and money, and it's completely free!





