AI Personal Assistant with GPT-4o: Email, Calendar, Search & CRM Integration
Created by
joJordan LeeLast edited 206 days ago
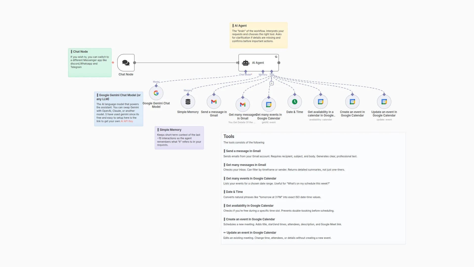
This n8n template demonstrates how to use AI as a comprehensive personal assistant with multiple specialized agents.
Use cases include email management, scheduling, web search, calculations, and more - all automated through AI coordination.
Good to know
This template integrates multiple AI services through OpenRouter
Each agent specializes in different tasks (Gmail, Calendar, Search, etc.)
Memory persistence maintains context across interactions
How it works
The workflow is triggered by Telegram messages (can be replaced with other triggers)
A router node directs requests to the appropriate specialized agent
Agents include:
Gmail for email management
Calculator for math operations
Google Search for information retrieval
Calendar for scheduling
Contacts for CRM functions
The OpenRouter Chat Model coordinates responses
Final responses are sent back through Telegram
How to use
Connect your Telegram bot credentials
Configure each service with appropriate API keys
The system will automatically route requests to the right agent
Requirements
OpenRouter account for AI services
Telegram bot token
Google API credentials for relevant services
Customising this workflow
Add more specialized agents as needed
Replace Telegram with other communication channels
Adjust routing logic for different use cases
You may also like
New to n8n?
Need help building new n8n workflows? Process automation for you or your company will save you time and money, and it's completely free!





