n8nworkflows.io
  • Home
  • Tutorials
  • Workflows
Sign inGitHub
A

Abdulaziz

@abdulaziz747

🔗 https://n8n.io/creators/abdulaziz747
Automate Interview Scheduling and Data Cleanup with Cal.com and Google Sheets

Automate Interview Scheduling and Data Cleanup with Cal.com and Google Sheets

abAbdulaziz
2.4k
116
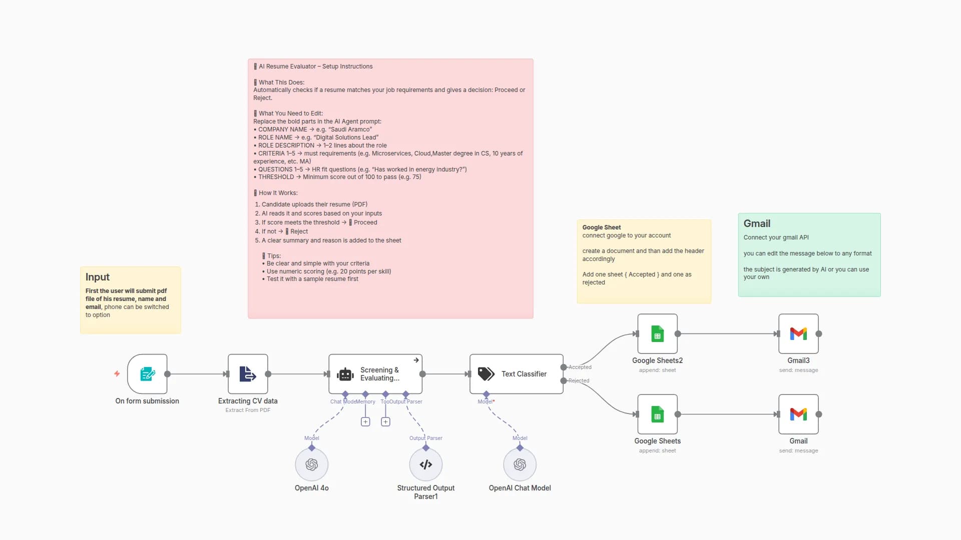
Screen Resumes & Send Follow-ups with OpenAI GPT-4o, Google Sheets & Gmail

Screen Resumes & Send Follow-ups with OpenAI GPT-4o, Google Sheets & Gmail

abAbdulaziz
1.3k
96

n8nWorkflows.io

Discover, download and share the best n8n workflows. Automate your business processes with our community.

Categories

  • IT & DevOps
  • Sales & CRM
  • AI & Machine Learning
  • Marketing & Content
  • All categories

Social

  • X
  • LinkedIn

Newsletter

Get the latest workflows, tutorials and updates delivered straight to your inbox.

By subscribing to the newsletter, you agree to receive email messages. You can unsubscribe at any time.

N8N is a registered trademark of n8n.io. This site is not affiliated with n8n.io.

Made with ❤️ for the n8n community